Lime.UI [alpha]
A downloadable asset pack
Download NowName your own price
LimeUI is a free, open-source UI framework for Game Maker, designed to simplify the creation of flexible and modern user interfaces with a powerful flexpanel system. Build responsive, animated, and touch-friendly UI for your games with ease.
You can always download the latest version on GitHub at the link below.
If you have any questions, please contact me through: Discord server
For documentaion check wiki page on github
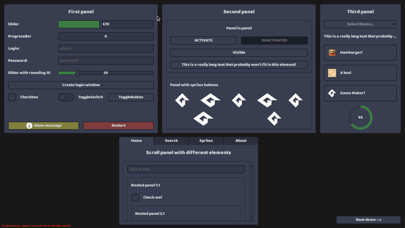
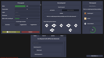
Components:
Containers
- LuiMain
- LuiBox
- LuiContainer
- LuiAbsoluteContainer
- LuiColumn
- LuiRow
- LuiPanel
- LuiScrollPanel
- LuiTabs
- LuiWindow
Interactive Elements
- LuiButton
- LuiCheckbox
- LuiComboBox
- LuiComboBoxItem
- LuiImageButton
- LuiInput
- LuiSlider
- LuiTab
- LuiToggleButton
- LuiToggleSwitch
Display Elements
- LuiImage
- LuiProgressBar
- LuiProgressRing
- LuiText
- LuiSurface
Features:
- Flexpanels implementation
- Styles
- Touch support
- Animations support
- Separated logic and render
- Chain functions
- Events listener
In development:
- LuiRadioButton
- LuiDropdown
- LuiVideoPlayer
- LuiColorPicker
- LuiExpander
- LuiTreeView
- LuiHoverOverlay
- LuiGrid
- LuiGraph
- LuiAttentionMessage
- Keyboard controls binding
Compatibility:
| Lime.UI version | Game Maker runtime version |
| 2025.08.17+ | 2024.13.1+ |
| 2025.01.16+ | 2024.11.0.226+ |
| 2024.06.10+ | 2024.4.0.168+ |
| 2023.06.26+ | 2023.1.1.81+ |
Demo example gif:

Attribution request
Please credit the framework in your project by including the following in your game credits or documentation:
"LimeUI by Limekys"
| Status | In development |
| Category | Assets |
| Rating | Rated 5.0 out of 5 stars (2 total ratings) |
| Author | Limekys |
| Tags | 2D, GameMaker, Graphical User Interface (GUI), User Interface (UI) |
| Content | No generative AI was used |
Download
Download NowName your own price
Click download now to get access to the following files:
https://github.com/Limekys/LimeUI
External
Development log
- Update 2025.08.17 Events, animations and moreAug 21, 2025
- Update 2025.02.07 Flex updateFeb 07, 2025
- Update 2025.01.16Jan 16, 2025
- Update 2024.07.09Jul 09, 2024
- Update 2024.06.10, Huge update "underhood"Jun 10, 2024
- Added Tabbed panels!Jun 04, 2024
- LimeUI 2024.06.02 More stable and newJun 02, 2024
- Update 2023.03.27, Scroll panel fixMar 27, 2023







Comments
Log in with itch.io to leave a comment.
This currently isn't working for 2024.13... Haven't tried other versions, it just won't import, says there's an error loading it in
Hmm, that strange, ill check it today
Seems to be a bug in the new version of Game Maker. I’m trying to fix it now. As a temporary solution, in the oDemo object in the Create event in line 393 you need to remove “control_panel” and everything will work. And about importing, I can’t say what’s wrong, I didn’t have any problems with importing.
I fix it in latest github build. But i recommend to download latest stable version 2025.02.07
Thanks so much for the quick work! I'll check it out later this week
Seems it was because my Project Tool was of a higher version than it should have been. I was using the Beta version on another project but I guess that set it for the regular engine too. it was on 2024.14.xxx, I set it to 2024.13.111 and it fixed the import issue.
Hey there! I'm enjoying setting up and using the system so far: the only issue I'm having is that the .update function is creating a "stuttering" effect whenever I click on an element of the UI system.
What element are you using that has LuiDropDown elements in it?
And one more question, what version of the UI are you using? You can view it in the LuiSettings script
LIMEUI_VERSION "2024.06.28"
LuiBase = Policy Container
--- LuiPanel = Policy Panel
------ policy_panel.addContent
---------- Dropdowns
I fixed it, you can check by getting the latest commit. You can replace LuiBase and LuiSettings
That's great news, thank you for such a fast response and update!
I do have one other issue: the dropdowns are clickable when the menu is not actually open. I hear the UI click sound and get debug messages about the dropdowns being clicked. No rush to fix that but whenever you're free!
How do you hide the ui ? With the setVisible function?
Going to be checking this out later today! Thank you for making it available for everyone.
I hope for feedback! Let me know if you find bugs or have suggestions for improvement!